$1+

Textify

I want this!

Textify

$1+

Textify – Supercharge Your Blender Text Editor

Textify is a feature-rich addon that adds modern code editor features to Blender’s Text Editor. Created for scripters and addon developers, it provides robust tools to enhance your workflow and increase efficiency.

Key Features

  • Addon Installer – Install local addons directly from the Text Editor.
  • Bookmark Line – Mark and navigate to important lines quickly.
  • Case Converter – Convert text to UPPERCASE, lowercase, or Title Case.
  • Character Count – View character and word counts for selection or the entire text.
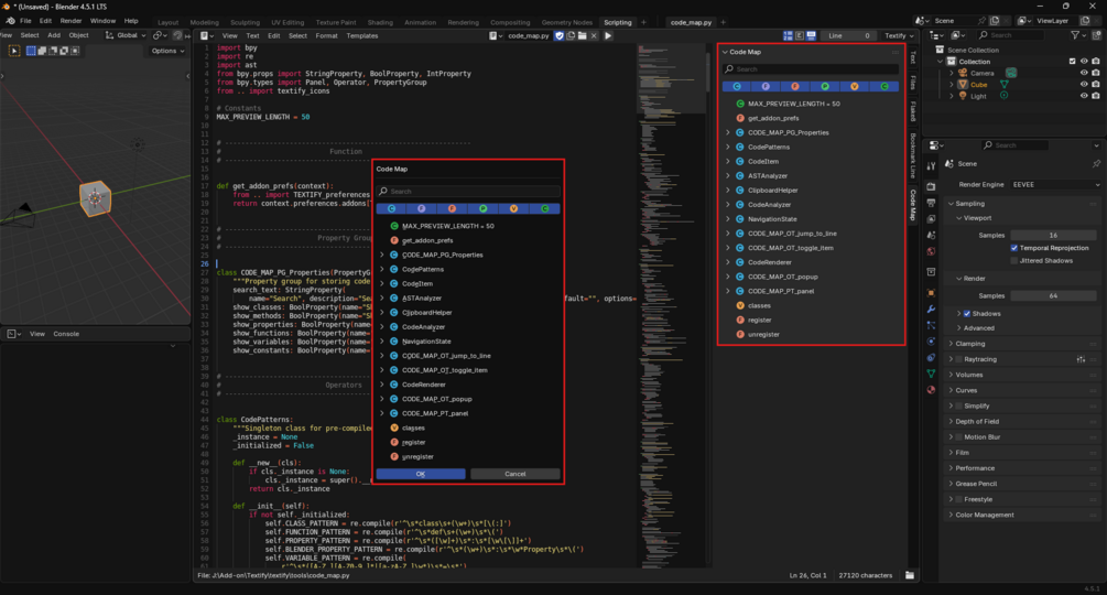
  • Code Map – Visual outline of classes, functions, and variables for faster navigation.
  • Find & Replace – Enhanced popup with search count, find previous, and quick navigation.
  • Go to Definition – Jump to class/function/variable definitions (VS Code–style).
  • Highlight Occurrences – Highlight all instances of the selected text.
  • Indent Guides – Vertical guidelines to visualize code indentation levels.
  • Jump to Line – Navigate structured code blocks easily.
  • Minimap – Compact overview of your entire script in the sidebar.
  • Open Recent – Access recently opened text blocks instantly (tab or dropdown view).
  • Reveal in Explorer – Open the script’s location in your file browser.
  • Script Backup – Save backups of your scripts and reopen previous versions anytime.
  • Script Switcher – Switch text blocks using Ctrl+Tab (IDE-style switching).
  • Trim Whitespace – Remove unnecessary trailing spaces with one click.
  • Whitespace Characters – Display otherwise invisible spaces and tabs.

If you find Textify useful, consider supporting its development with a donation ♥️


Documentation

Join Discord Server

$
I want this!
1 sale
Blender Version
4.2 and Newer
Size
1.77 MB
Powered by